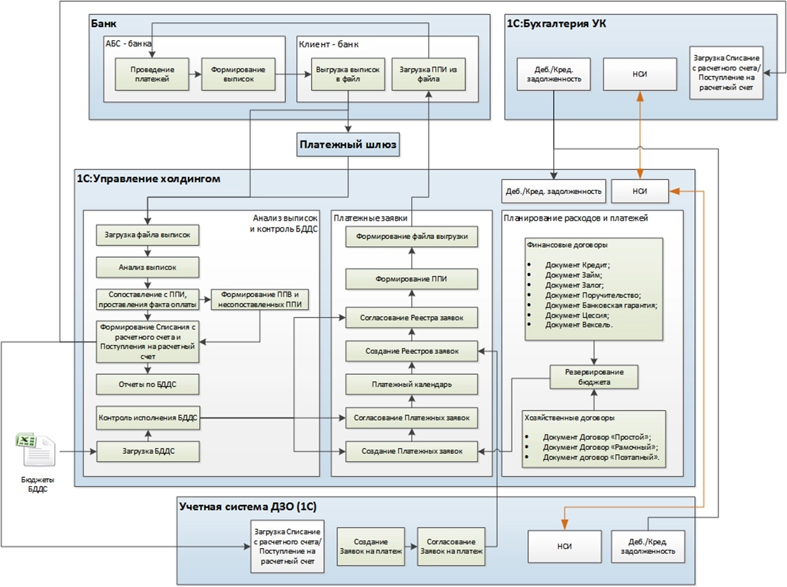
В Объединенной судостроительной корпорации создали систему единого казначейства, которая дает возможность прямой интеграции одновременно с шестью банками для автоматизированного сбора и обработки выписок по счетам. Система построена на базе «1С:Управление холдингом» и включает наибольший пакет функций, по сравнению с другими проектами по автоматизации казначейства. Внедрение системы позволило корпорации сократить сроки согласования и проведения платежей и сроки формирования управленческой отчетности, а саму отчетность сделать более прозрачной.
Акционерное общество «Объединенная Судостроительная Корпорация» (АО «ОСК») — крупнейшая судостроительная компания России с персоналом свыше 80 тысяч человек. В холдинг входит около 40 проектно-конструкторских бюро и специализированных научно-исследовательских центров, верфей, судоремонтных и машиностроительных предприятий.
Цели проекта:
- создать единое информационное пространство, которое необходимо для управления денежными средствами ОСК.
- объединить функциональности банковских систем удаленного управления счетами (клиент-банк, интернет-банк) и внутрикорпоративной системы централизованного казначейства.
Ключевые задачи проекта:
- создать прямой защищенный канал для получения в режиме онлайн выписок из автоматизированных банковских систем основных расчетных банков в единую систему;
- автоматизировать платежные регламенты;
- анализировать операции по расчетным счетам с возможностью «провалиться» до каждой операции;
- формировать регулярные отчеты о движении денежных средств;
- планировать движение денег по хозяйственным и финансовым договорам.
До внедрения проекта в ОСК не было централизованного управления финансовыми потоками. Дочерние общества самостоятельно осуществляли свои платежи, взаимодействовали с банками и управляли платежной позицией. Согласование платежных заявок и реестров платежей делалось вручную на бумажном носителе и пересылалось по электронной почте. Для составления отчетности приходилось сводить информацию из большого количества таблиц. Такая ситуация влекла за собой вероятность потери информации, ошибочные начисления и несанкционированные платежи, низкую оперативность получения данных и их совместного использования, высокая вероятность двойного ввода информации, отсутствие информационной безопасности.
Из-за этого не удавалось быстро консолидировать все платежные процессы ОСК на уровне управляющей компании. Требовалось существенное время для обработки платежа и принятия решения о нем, а также для проведения и казначейских операциях. Это привело к созданию автоматизированной системы единого казначейства группы компаний, позволяющей ежедневно формировать данные о движении денежных средств по ряду обществ группы, а также контролировать исходящие платежи дочерних и зависимых обществ группы.
Система построена на базе решения «1С:Управление холдингом». Она охватила 5 юридических лиц:
- Объединенная судостроительная корпорация.
- Балтийский завод – Судостроение.
- Судостроительный завод «Лотос».
- Каспийская энергия Проекты.
- Каспийская энергия Управление.
По 20 другим компаниям идет сбор выписок.
Задачи, которые стоят перед системой, определили ее структуру и состав подсистем.
- Платежный шлюз и мониторинг движения денежных средств.
- Контроль лимитов движения денежных средств.
- Платежный процесс в части Балтийского завода – Судостроение, судостроительного завода «Лотос», Каспийской энергии и Объединенной судостроительной корпорации.
- Хозяйственные договоры.
- Кредитный портфель.
- Контроль дебиторской и кредиторской задолженности.
1. Контроль лимитов ДДС. В систему вносятся утвержденные бюджеты движения денежных средств предприятий группы ОСК, которые подключены к системе. Это позволяет при согласовании платежных заявок видеть бюджет. Тиражирование системы позволит подключить к централизованному контролю все предприятия корпорации.
2. Остатки по счетам. Загрузка выписок через платежный шлюз позволяет видеть остатки и движения по счетам группы и некоторых других его предприятий, которые открыты в Сбербанке, ГПБ, Россия, Санкт-Петербург и ВТБ. Планируется подключение новых банков. По банкам, где онлайн-интеграции пока нет, выписки также можно загружать традиционным способом через файлы.
3. Согласование реестров дочерних и зависимых обществ и АО ОСК. В системе автоматизирован действующий регламент согласования платежных заявок и реестров платежей предприятий Балтийского завода – Судостроение, судостроительного завода «Лотос», Каспийской энергии и АО «ОСК». Отметим, что процесс согласования для Балтийского завода в рамках единого казначейства учитывает уже существующую на заводе казначейскую систему. В данную систему платежные заявки автоматически загружаются из системы завода. Обратно выгружаются статусы согласования этих платежных заявок. Процесс согласования призван повысить удобство и скорость согласования реестров. Для этого есть отдельный раздел в системе, напоминания в системе, электронные сообщения на почту.
4. Кредитный портфель. В системе должны отражаться практически все виды финансовых договоров, которые есть в корпорации. В результате отчетные формы показывают общий размер задолженности корпорации, данные по внутригрупповым займам, государственным гарантиям и другим финансовым инструментам.
5. Акцепт платежей. Эта функция важна для сверки выгруженных в автоматизированную банковскую систему банка данных сформированных в системе платежных поручениях исходящих дочерних и завсимых обществ и с данными согласованных в системе реестров заявок дочерних и зависимых обществ.
6. Планирование по доходным и расходным договорам. Для пользователей, которые работают с договорами, создано рабочее место в системе для планирования платежей и поступлений по всем видам договоров. Отчеты по договорам позволяют видеть обобщённую информацию.
7. Контроль дебиторской и кредиторской задолженности при согласовании платежных заявок. Эта функция создана благодаря ежедневным загрузкам соответствующих данных из учетных систем предприятий, которые сейчас подключены к единому казначейству.
Прямая интеграция с банками (Сбербанк, Газпромбанк, АБ Россия, Банк Санкт-Петербург) реализована по технологии host-to-host. Интеграция системы казначейства на «1С:Управление холдингом» со Сбербанком обеспечена шифрованием с помощью специального оборудования ПАК ФПСУ IP.
Реализована интеграция с системой казначейства Балтийского завода: судостроение в части загрузки заявок на платежи и скан-копий подтверждающих документов.

Схема системы единого казначейства
Единое казначейство для ОСК уникально, прежде всего, тем, что это было первое масштабное внедрение системы «1С:Управление холдингом для автоматизации» корпоративного казначейства, в рамках которого были решены задачи автоматического сбора выписок по технологии host-to-host из Сбербанка, Банка ВТБ, Банка ГПБ, АБ Россия, Банка Санкт-Петербург.
Отличительной особенностью решения является включение в него полноценных блоков для автоматизации процессов казначейства и управления корпоративными финансами. Эти блоки были сильно доработаны и доведены до состояния, которое полностью учитывает специфику ОСК и различные функциональные возможности, позволяющие упросить работу в системе.
Снизились трудозатраты на загрузку и обработку выписки
Сократились трудозатраты казначеев на согласование акцептуемых реестров платежей
Реализация проекта позволила:
- Создать единую систему на базе «1С», интегрированную со всеми смежными системами.
- Тиражировать решения на все общества группы «ОСК» (до 150 предприятий).
- Централизованно управлять управление денежными средствами группы.
- Внедрить безбумажную технологию инициации и согласования платежей.
- Сократить сроки согласования и проведения платежей.
- Обеспечить прозрачность процессов инициации, согласования и исполнения платежей от планирования исполнения договора до осуществления платежей.
- Повысить эффективность процессов бюджетного контроля.
- Организовать перераспределения лимитов БДДС при их перерасходе.
- Анализировать планируемые к исполнению платежи и контролировать кассовые разрывы за выбранный период с помощью календаря платежей.
- Формировать единое хранилище всех данных по поступлениям и платежам группы с быстрой навигацией.
- Уменьшить сроки формирования и повышение качества и прозрачности управленческой отчетности.
- Автоматизировать обмен данными с платежными системами банков-партнеров.
- Акцептовать исходящие платежи ряда обществ группы, контролировать бюджетные лимиты по статье платежа, проверять соблюдение условий оплаты в разрезе договоров по контрагентам.
- Снизить общую трудоемкость согласования реестра платежей и создания платежных поручений.
Количественные результаты проекта:
- На 80% снизились трудозатраты казначеев на согласование акцептуемых реестров платежей.
- На 100% сократились трудозатраты на загрузку и обработку выписки — сейчас выписка по шлюзовым банкам загружается автоматически (Сбербанк, Газпромбанк, ВТБ, АБ Россия).
- В целом трудозатраты по контролю платежей снизились на 20%.
В рамках развития и тиражирования системы предлагается решить следующие задачи:
- Подключение новых банков к схеме онлайн загрузки выписок.
- Отправка платежей через единое казначейство (например, через Сбербанк).
- Акцептование исходящих платежей всех обществ группы, с возможностью контроля бюджетных лимитов по статье платежа и проверки соблюдения условий оплаты в разрезе договоров по контрагентам.
- Загрузка из учетных систем информации по обществам, касающейся расчетов с контрагентами в разрезе договоров в целях осуществления контроля дебиторской и кредиторской задолженностей.
- Формирование дополнительных аналитических отчетов, в том числе о суммах привлеченных средств по контрагентам предприятий группы.
- Тиражировать решения на все общества группы «ОСК» (до 150 предприятий).