«Зарубежнефть» построила систему консолидации отчетности по МСФО и прочей отчетности, построенная на базе решения «1С:Управление холдингом». Она позволяет в автоматическом режиме извлекать данные национального учета из 29 информационных систем и транслировать на план счетов МСФО в детализации до проводки первичного документа. Система загружает данные из форм сбора данных от 14 организаций и автоматически преобразовывает в проводки на план счетов МСФО. В рамках проекта проведена серьезная методологическая работа, связанная с унификацией плана счетов МСФО для повышения прозрачности по отношению к плану счетов РСБУ и управленческой аналитике. После внедрения процессы консолидации ускорились на 60%, трудозатраты и сроки формирования индивидуальной отчетности дочерних обществ снизились на 58%, а данные из форм сбора собираются в 3 раза быстрее.
АО «Зарубежнефть» — российская государственная нефтяная компания, крупный холдинг, объединяющий более 40 совместных и дочерних предприятий в различных сегментах нефтегазового бизнеса. Материнская компания расположена в Москве. Имеются активы на территории России, в частности, в Мурманске, Ненецком Автономном округе, Республике Коми, Ульяновской и Оренбургской областях. За границей имеются предприятия в полном или совместном владении на территории Вьетнама, Кубы, Боснии и Герцеговины, странах СНГ и др.
Цели проекта:
- Провести реинжиниринг системы консолидации отчетности по МСФО
- Автоматизировать монитор быстрого закрытитя
- Автоматизировать процесс формирования страновой отчетности и отчетности КИК.
Задачи проекта:
- Повысить скорость передачи потоков финансовой информации.
- Обеспечить непрерывный мониторинг за ходом процесса подготовкт отчетности.
- Снизить уровень затрат на поддержку процесса подготовки отчетности.
- Повысить оперативность получения данных по МСФО.
- Унифицировать процессы подготовки отчетности по МСФО для всез бизнес-единиц группы компаний.
Для ведения национального учета дочерние российские компании используют 35 информационных систем на базе систем «1С:Предприятие».
В каждой системе производилась трансляция с плана счетов РСБУ на план счетов МСФО и формировались трансформационные корректировки. Это требовало высоких трудозатрат на поддержание различных правил трансляции, кроме того отсутствовало единообразие механизмов трансформационных корректировок.
Из каждой системы формировались пакеты сбора данных(ПСД) с ручными корректировками, что повышало трудозатраты при поиске ошибок и детализации отчетности.
Зарубежные дочерние компании вели учет в системах национального учета и формировали пакеты сбора данных в большинстве случаев в ручном режиме.
Для консолидации использовалась система «1С:Консолидация», в которую производилась загрузка ПСД. Данная система не имела связи с системами источниками и имела фиксированные формы, что вызывало высокие трудозатраты при проведении анализа отчетности и подготовке расшифровок.
Сверка внутригрупповых операций производилась в отдельной системе на уровне данных РСБУ и не была интегрирована со сверкой и элиминацией внутригрупповых операций при консолидации отчетности. Этоне давало возможности убедиться в корректности элиминации внутригрупповых операций и снижало качество данных в отчетности.
Система консолидации отчетности построена на базе решения «1С:Управление холдингом». Она охватила более 40 дочерних и зависимых организаций и корпоративный центр.
Система позволяет в автоматическом режиме извлекать данные национального учета из 29 информационных систем и транслировать на план счетов МСФО в детализации до проводки первичного документа. Система загружает данные из форм сбора данных от 14 организаций и автоматически преобразовывает в проводки на план счетов МСФО.
Система включает в себя 3 подсистемы.
Подсистема «МСФО» — Транзакционный блок:
- Трансляция проводок с национального плана счетов на план счетов МСФО в формате агрегированных проводок.
- Загрузка данных из пакета сбора данных в формат агрегированных проводок.
- Загрузка данных параллельного учета внеоборотных активов.
- Проведение трансформационных корректировок. Формирование универсальных отчетов по проводкам МСФО.
Подсистема «МСФО» — Консолидационный блок:
- Формирование индивидуальной отчетности бизнес-единиц по МСФО.
- Проведение консолидации данных (прямая консолидация, пропорциональная консолидация, метод долевого участия), пересчет функциональной валюты в валюту презентации.
- Проведение элиминирующих операций и операций по консолидации, элиминации нереализованной прибыли (с настройкой уровня существенности).
- Формирование отчетности по МСФО по группе компаний (примечания и аналитические отчеты). Формирование сегментной отчетности.
Подсистема «МСФО» — Портал ВГО:
- Обеспечивает интеграцию с системами бизнес-единиц и функции сверки внутригрупповых операций между бизнес-единицами периметра консолидации.
- Настроены отчеты в разрезе договоров и контрагентов (индивидуальные и сводные) в валюте договора (итого в рублях), настроен уровень существенности.
- Настроена интеграция с КСУ НСИ (обновление и «увязка» связанных договоров).
Подсистема «Монитор быстрого закрытия»:
- Настройка модели процессов формирования задач пользователям.
- Оповещение пользователя на панели задач.
- Ручное закрытие задач пользователем.
- Автоматическое закрытие задач по событиям смежных систем.
- Подтверждение проверяющим выполнение задачи.
- Выполнение мониторинга текущего состояния процесса в аналитической панели для руководителя.
- Замена исполнителей по задачам текущих этапов.
- Настройка монитора по задачам каждой бизнес-единицы и отдельно — для «волнового» закрытия.
Подсистема формирования отчетности по контролируемым иностранным компаниям (КИК) и формирования страновой отчетности:
- Ввод данных от дочерних обществ и автоматизированное формирование форм отчетности по КИК.
- Ввод данных от бизнес-единиц и автоматизированное формирование форм страновой отчетности.

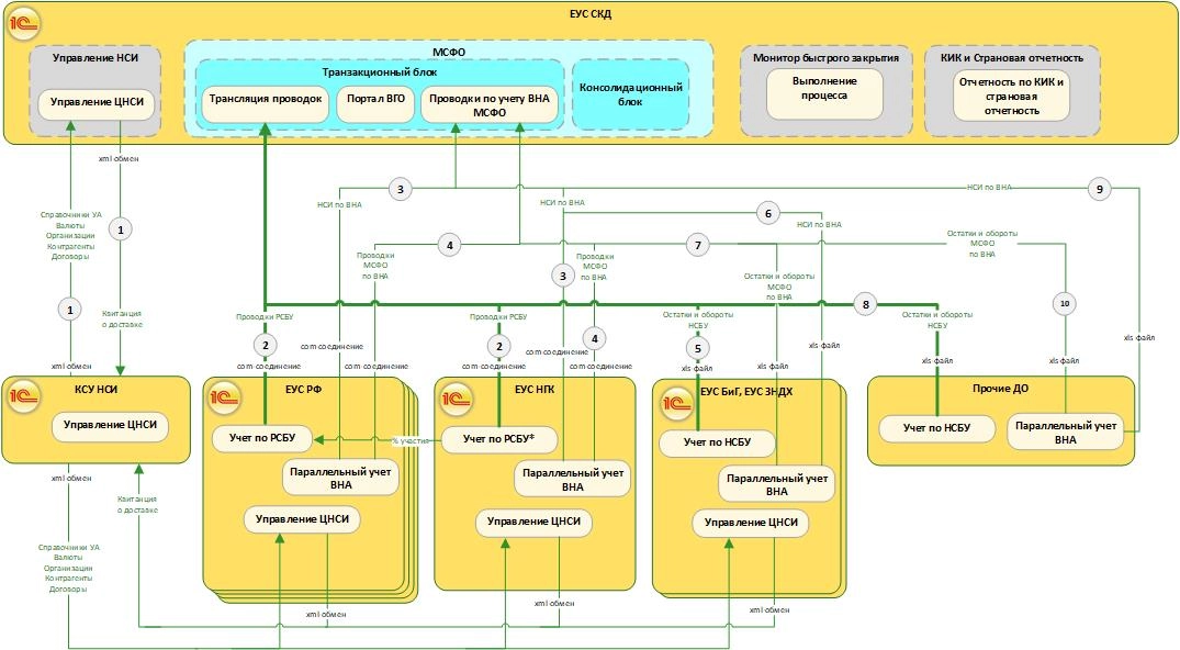
Схема архитектуры системы
Методология
- В рамках проекта бы проведена серьезная методологическая работа, связанная с унификацией плана счетов МСФО для повышения прозрачности по отношению к плану счетов РСБУ и управленческой аналитике.
- Использованы справочники по управленческому учету для трансляции данных по счетам доходов и расходов («БДР» — бюджет доходов и расходов) и потоков денежных средств «БДДС» — бюджет движения денежных средств).
- Упрощены правила трансляции данных с национального плана счетов на план счетов МСФО.
- Структурировано и сокращено количество трансформационных корректировок (произведена их разбивка по различным периметрам — РФ, зарубежные активы).
Функционал
- Система позволяет в автоматическом режиме извлекать данные национального учета из 29 информационных систем и транслировать на план счетов МСФО в детализации до проводки первичного документа. Загружать данные из форм сбора данных от 14 организаций и преобразовывать в проводки на план счетов МСФО.
- Автоматический расчет трансформационные и консолидационные корректировки.
- Автоматическое формирование индивидуальной и консолидированной отчетности.
- Развитый функционал универсальных отчетов, позволяющих в пользовательском режиме проводить анализ данных.
Аналитика данных
Высокий уровень детализации и сквозная аналитика данных в системе позволяют проследить связь показателей консолидированной отчетности до проводки первичного документа в системе национального учета. Что в свою очередь позволяет использовать универсальные отчеты для построения различного рода расшифровок отчетности.
Производительность
- Проведены работы по оптимизации механизмов трансляции, что позволяет проводить трансляцию данных из систем источников в рабочее время, не останавливая параллельные процессы по другим организациям.
- Трансляция по самым крупным организациям (более 250 000 проводок) производится в течении полутора часов.

Сократилась длительность процессов консолидации
Оптимизация процесса сбора данных:
- Значительно повысился контроль данных и минимизирован риск человеческого фактора при передаче данных за счет прямой трансляции из информационных систем национального учета (невозможность коррекции данных трансляции).
- Оптимизирована работа IT-службы за счет создания единого механизма и правил преобразования данных.
- Сокращено количество форм сбора данных за счет оптимизации их структуры (для ДО, использующих индивидуальные ИТ-решения).
- Сокращено время включения в отчетность новых активов за счет отказа от использования ПСД в пользу прямой интеграции.
За счет создания единой базы трансформационных корректировок (с увязкой на бизнес-единицы):
- Унифицирован контроль данных учета по МСФО (полная централизация).
- Снижен риск человеческого фактора (требования по изменениям корректировок дает только методолог по МСФО).
- Сокращены затраты на IT поддержку (изменения в одной базе данных а не в 35).
Оптимизация процесса консолидации:
- Возможность «вернуться назад» быстро.
- Прозрачность и аудируемость (возможность исключения ручных корректировок при наличии времени).
- Большая вовлеченность специалистов транзакционного учета (отражение корректировки по бизнес-единице своевременно).
- Ускорение процесса консолидации в целом (включение существенности, упрощение расчета НРП, др.).
Количественные показатели:
- Техническое ускорение процессов консолидации до 60%.
- Сокращение длительности процессов консолидации — с 8 до 5 рабочих дней (38 %).
- Сокращение трудозатрат и сроков формирования индивидуальной отчетности дочерних обществ до 58%.
- Сокращение длительности сбора данных из форм сбора данных более чем в 3 раза.
Фокус трудозатрат смещается с технического выполнения операций на аналитические и контрольные процедуры:
- В каждый процесс включено не только техническое выполнение операции в системе, но детальный анализ качества данных (операции), исправление ошибок (при необходимости).
- В процессы формирования отчетности и проверки данных включены аналитических процедуры (анализ изменения показателей).
Эффекты от запуска монитора быстрого закрытия:
- Снижены трудозатраты на поддержку процесса подготовки отчетности.
- Производится непрерывный мониторинг за ходом процесса подготовки отчетности.
- Производится анализ длительных операций и трудностей процесса консолидации отчетности.