IDF Eurasia перешла на новую платформу для управления казначейскими функциями на базе «1С:Управление холдингом 8». Основной сложностью стало обеспечение интеграции с четырьмя внешними учетными системами, что потребовало настройки сложных механизмов обмена данными и разработки специализированных модулей для бесшовной передачи информации. Внедрение позволило повысить качество управления финансами, автоматизировать процесс бюджетирования и расчет НДФЛ по договорам с инвесторами. Сократилось время обработки платежей, минимизированы кассовые разрывы и обеспечен контроль над лимитами.
Финтех-группа IDF Eurasia — лидирующий провайдер финансовых услуг и сервисов в России, предоставляемых из любой точки, где есть интернет. IDF Eurasia предлагает удобные и доступные решения, использует инновационные технологии и способствует финансовому развитию общества. Сегодня IDF Eurasia — одна из крупнейших финансово-технологических групп в России.
Цели проекта:
- Создать единое информационное пространство для централизованного управления казначейскими операциями всех подразделений группы IDF Eurasia.
- Оптимизировать финансовые процессы компании, улучшить управление денежными потоками и снизить операционные риски.
- Автоматизировать процессы планирования и контроля движения денежных средств.
- Автоматизировать управление финансовыми договорами.
- Обеспечить централизацию и прозрачность финансовых операций компании.
- Реализовать интеграцию с внешними учетными системами.
Задачи проекта:
- Создать единую платформу для управления финансовыми потоками: перевести функций казначейства, управления финансовыми договорами и контроля за денежными средствами в «1С:Управление холдингом 8» для обеспечения прозрачности и централизованного контроля.
- Автоматизировать финансовое планирование и отчетность: внедрить инструменты для автоматического формирования отчетных документов и аналитики, минимизирующие ручные операции.
- Создать систему согласования платежей и управления лимитами: автоматизировать процессы согласования платежей на разных уровнях, чтобы повысить безопасность и оперативность.
- Автоматизировать процессы управления финансовыми договорами и расчеты НДФЛ: обеспечить интеграцию модулей для расчета налогов и управления договорами, что позволит минимизировать налоговые риски и автоматизировать бухгалтерские операции.
- Реализвовать интеграцию с учетными системами группы компаний и внешними платформами: внедрить механизмы интеграции для синхронизации данных между внутренними учетными системами IDF Eurasia и сторонними учетными платформами.
- Настроить систему уведомлений и оповещений: создать гибкую систему уведомлений, которая позволяет своевременно отслеживать выполнение финансовых обязательств и поддерживает оперативное управление казначейскими операциями.
К началу проекта компания столкнулась со следующими проблемами:
- Ограничения действующих систем: невозможность достижения полной прозрачности и оперативного контроля над движением денежных средств средствами существующих финансовых систем.
- Отсутствие централизованной системы управления: процессы планирования и контроля денежных потоков были частично автоматизированы, что усложняло управление финансами на уровне всей группы.
- Множественные нестыковки данных: существовала проблема консолидации и синхронизации данных между различными компаниями группы, что приводило к ошибкам и задержкам в учете.
- Отсутствие автоматического формирования отчетности: финансовые отчеты и аналитика часто формировались вручную, что увеличивало трудозатраты и снижало оперативность руководства.
- Ручные процессы: значительная доля казначейских процессов и контроля договоров выполнялась вручную, что повышало риск ошибок и увеличивало время обработки операций.
- Сложности в интеграции: существующие системы были слабо интегрированы с внешними учетными системами, что затрудняло обмен данными и замедляло процессы согласования.
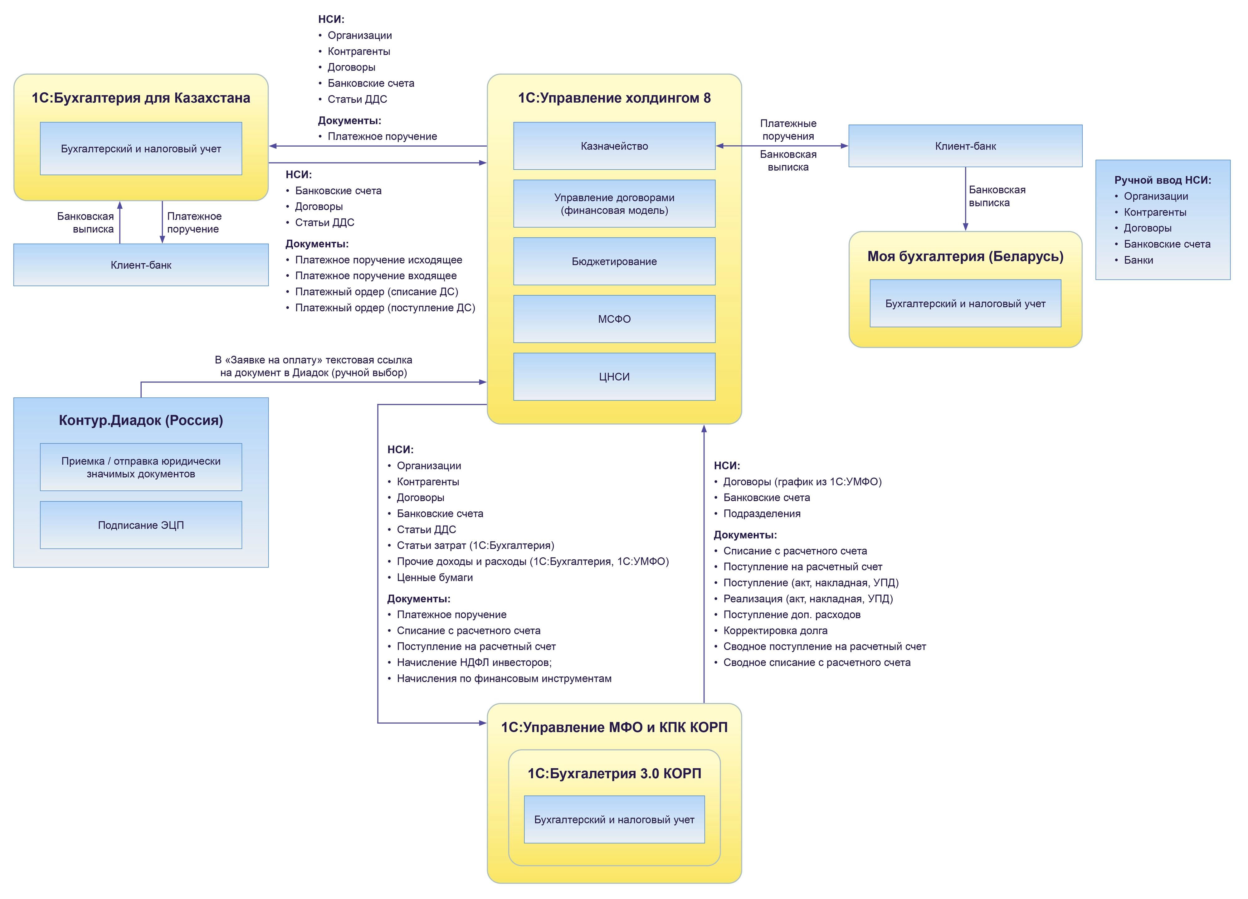
Информационная система финансового управления Группы IDF создана и внедрена на базе программного продукта «1С:Управление холдингом 8».
Функциональная архитектура информационной системы состоит из следующих подсистем:
- Централизованное казначейство.
- Управление договорами (финансовая модель).
- Бюджетирование.
- МСФО
- ЦНСИ.
Интеграция «1С:Управление холдингом 8» с другими системами:
- Банковские системы Клиент-Банк в РФ.
- Система РСБУ и НУ на базе «1С:Бухгалтерия 8 КОРП».
- Система операционной деятельности на базе «1С:Предприятие 8. Управление микрофинансовой организацией и кредитным потребительским кооперативом КОРП».
- Система БУ и НУ на базе «1С:Бухгалтерия 8 для Казахстана».
- Система БУ и НУ на базе «1С:Бухгалтерия 8 для Беларуси».
- Операторы ЭДО.

Схема архитектуры
Особенностью проекта IDF Eurasia является масштаб интеграции финансовых систем в 12 компаниях группы (в том числе в компаниях, расположенных в Беларуси и Казахстане), что позволило создать единую централизованную казначейскую систему для управления денежными потоками и финансовыми договорами. Проект охватывает разнообразные финансовые процессы, интегрированные с четырьмя внешними учетными системами, что обеспечивает полную прозрачность и контроль финансовых операций в масштабах всей группы компаний.
Одной из наиболее трудоемких компонентов стала система расчета НДФЛ по выплатам инвесторам, которая должна учитывать множество требований и нюансов, связанных с налоговым учетом и правовыми аспектами. Настройка этой системы потребовала высокого уровня кастомизации и детальной проработки алгоритмов расчета, чтобы гарантировать полное соответствие законодательным требованиям.
Дополнительные сложности возникли при внедрении системы централизованного казначейства, которая обеспечила детализацию по различным категориям и направлениям движения денежных средств. Функционал финансового планирования и контроллинга был построен таким образом, чтобы поддерживать многоуровневый контроль лимитов, что позволило повысить управляемость финансовыми потоками, но потребовало значительных ресурсов на настройку и тестирование.
Проект требовал строгой координации на всех этапах, так как высокая степень автоматизации и сложности интеграции затрагивала большое количество пользователей. Обеспечение стабильной производительности при одновременной работе многих сотрудников также стало критически важной задачей.
По завершению проекта ГК IDF получила следующие результаты:
- Создано единое информационное пространство для централизованного управления казначейскими операциями всех подразделений группы IDF Eurasia.
- Оптимизированы финансовые процессы компании, что улучшило управление денежными потоками и снизило операционные риски.
- Автоматизирован учет финансовых договоров и расчет налогов по договорам с инвесторами, что повысило прозрачность и сократило время на выполнение расчетов.
- Автоматизированы планирование и контроль платежей по всем финансовым обязательствам, обеспечен многоуровневый процесс согласования.
- Разработана и внедрена модель бюджетирования для управления движением денежных средств.
- Настроена система контроля лимитов денежных средств по бюджетам и статьям расходов, что повысило управляемость финансовыми ресурсами.
- Выполнена интеграция с учетными и внешними системами, что улучшило консолидацию данных и взаимодействие между подразделениями компании.
- Внедрена система уведомлений и оповещений, обеспечивающая оперативное отслеживание выполнения финансовых обязательств.
Результаты проекта в цифрах:
- Сокращение времени на подготовку консолидированной финансовой отчетности на 30-40%.
- Снижение затрат на ручной ввод данных на 25-30%.