Группа компаний «Зарубежнефть» построила систему оперативного управления денежными средствами. Несмотря на то что группа команий «Зарубежнефть» ведёт свою деятельность преимущественно зарубежом, система оперативного управления денежными средствами была построена на отечественном программном продукте «1С:Консолидация 8». Система охватывает все необходимые процессы и позволяет работать централизованно во всех регионах присутствия группы компаний (Россия, Вьетнам, Босния и Герцеговина, Куба). В результате увеличена точность планирования и управления открытыми валютными позициями, и повышена эффективность управления денежными средствами.
«Зарубежнефть» — крупный нефтяной холдинг, объединяющий более 20 совместных и дочерних предприятий в различных сегментах нефтегазового бизнеса. Реализует проекты во Вьетнаме, в Балканском регионе, Латинской Америке, а также на севере России. Основные направления деятельности: геологоразведка и добыча углеводородов, нефтепереработка и сбыт, а также проектирование и строительство. Численность сотрудников — более 12 тыс.
Цели проекта:
- централизация управления денежными средствами группы компаний «Зарубежнефть»;
- прогнозирование движения денежных средств группы «Зарубежнефть» и ДЗО;
- повышение эффективности управления текущей ликвидностью и финансовыми рисками группы «Зарубежнефть» и ДЗО;
- подготовка оперативной отчётности для контроля использования финансовых ресурсов группы «Зарубежнефть» и ДЗО;
- определение существующих финансовых рисков;
- централизованная обработка финансовой информации между предприятиями группы и их контрагентами.
Основные задачи проекта:
- разработка и/или актуализация совокупности организационных документов, детально описывающих бизнес-процессы управления денежными средствами группы компаний;
- внедрение автоматизированной системы оперативного управления денежными средствами;
- разработка технологических инструкций пользователей системы оперативного управления денежными средствами;
- разработка требований по доработке смежных систем.
До старта проекта процессы управления финансовыми ресурсами в группе команий «Зарубежнефть» не были формализованы и автоматизированы. Отсутствовало централизованное управление платежами. Для планирования движения денежных средств на срок 1—5 лет использовалась автоматизированная система планирования и бюджетирования одного из западных поставщиков. Для учёта операций использовались различные решения на платформе «1C:Предприятие 8». План-фактный анализ проводился путём ручного сбора и обработки сведений о совершённых приходных и расходных операциях с использованием MS Office.
Система оперативного управления денежными средствами построена на базе системы «1С:Консолидация 8» и платформы «1С:Предприятие 8». Автоматизированы следующие области учёта денежных средств:
- оперативное планирование;
- управление договорами;
- ежедневное планирование;
- исполнение платежей;
- анализ финансовых рисков;
- управление дебиторской и кредиторской задолженностью;
- управление НСИ.

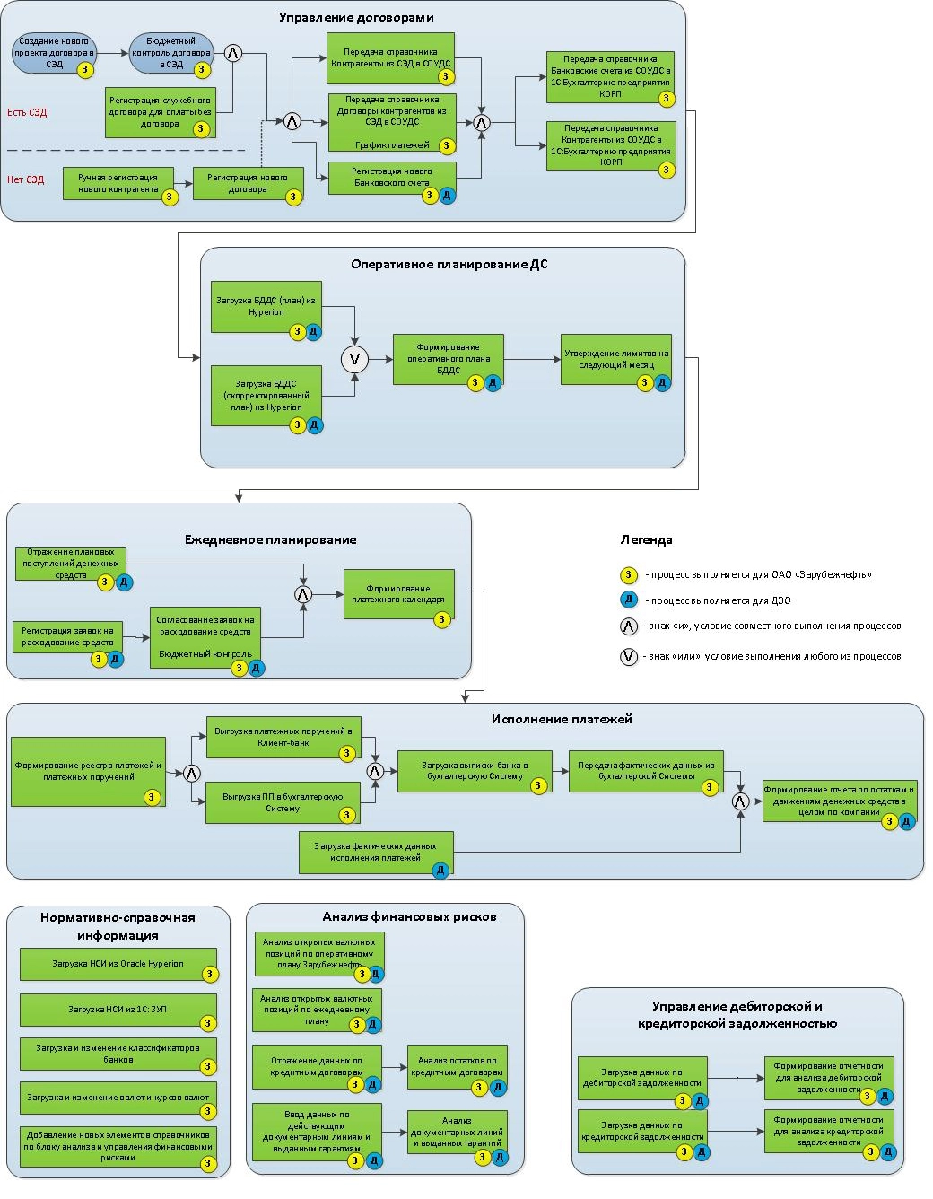
Рисунок. Схема взаимодействия автоматизированных бизнес-процессов.
В рамках блока управления договорами была разработана интеграция с системой электронного документооборота. А в рамках блока оперативного планирования денежных средств — интеграция с системой планирования. Управление дебиторской и кредиторской задолженностью потребовало разработать универсальный механизм интеграции с учётными системами для получения сводных данных от дочерних обществ.
Несмотря на то что группа команий «Зарубежнефть» ведёт свою деятельность преимущественно зарубежом, система оперативного управления денежными средствами была построена на отечественном программном продукте «1С:Консолидация 8». Он оптимально подходит для бизнеса в международном масштабе — система охватывает все необходимые процессы и позволяет работать централизованно во всех регионах присутствия группы компаний (Россия, Вьетнам, Босния и Герцеговина, Куба). Для комфортной работы пользователей в Республике Сербской интерфейс системы был переведён на сербский язык. В России в системе работают в русском интерфейсе, а в Республике Сербской — в интерфейсе на сербском языке.
В ходе проекта была проведена полная ревизия процессов оперативного и ежедневого планирования, контроля над платежами, управления дебиторской и кредиторской задолженностью, финансовыми рисками и ликвидностью. После чего процессы холдинга в области управления денежными средствами были смоделированы и утверждены. На основе утверждённых процессов были подготовлены, утверждены регламенты по компании.
В рамках блока оперативного планирования денежных средств на базе универсальных экземпляров отчётов системы «1С:Консолидация 8» были разработаны бюджетные формы. В блоке ежедневного планирования был расширен функционал согласования заявок на расходование денежных средств, а также разработан контроль, учитывающий различные валюты. В рамках блока исполнения платежей были доработаны схемы утверждения реестров платежей и валютного контроля, а также доработана двусторонняя интеграция с системой бухгалтерского учёта. Блок анализа финансовых рисков предусматривал разработку сложных отчётов по анализу плановых и фактических данных по движению денежных средств и плановым данным кредитных договоров.
Централизованы и унифицированы 75 процессов управления денежными средствами дочерних обществ в режиме он-лайн. Построен и автоматизирован полнофункциональный цикл управления денежными средствами от бюджета ДДС и договоров к оперативному и ежедневному планированию, заявкам и выполнению платежей по всей группе компаний. Основные результаты:
- автоматизирован процесс сбора бюджетов, как внутри центрального аппарата, так и с дочерних обществ;
- аналитичность бюджетов детализирована до уровня договоров;
- унифицированы, централизованы и автоматизированы процессы казначейства по группе компаний;
- регламентированы сроки формирования заявок на платёж;
- автоматизирован процесс контроля лимитов при формировании заявок на платежи, как в рамках годового, так и квартального бюджета;
- автоматизирован процесс контроля платежей по кредитам и займам.
За счёт полученных результатов компания получила возможность формировать платёжный календарь на ближайшую неделю, исключила возможность превышения лимитов по утверждённым статьям бюджета, что позволило более оперативно управлять денежными средствами, извлекая из свободных денежных средств дополнительную прибыль.