Холдинг «Ленполиграфмаш» автоматизировал производственный дивизион и построил систему оперативного управления производством. Было автоматизировано базовое предприятие холдинга — завод «Ленполиграфмаш» и 6 средних и малых производственных компаний промышленного дивизиона, выпускающие различную продукцию. Система построена на базе программного продукта «1С: Предприятие 8. MES Оперативное управление производством». Специалисты компании «КТ-Сегмент», вместе с компанией «1С», значительно доработали функционал существующей системы «1С:MES», добавив в него свой опыт и наработки. В результате создано обновлённое решение «1С:MES Оперативное управление производством», которое покрывает все потребности в оперативном управлении производством у предприятий дискретного машиностроения. В результате на 15% сокращено количество незапланированных разрывов партий, на 20% сокращено необоснованное время простоя производственного оборудования и на 10% — среднее время выпуска изделий.
«Ленполиграфмаш» — предприятие, производящее продукцию точного машиностроения и приборостроения, поставляемую для нужд Министерства Обороны РФ. В структуру предприятия входят два собственных КБ с опытным производством, технологическая служба, испытательный центр, производственные цеха, служба контроля качества, подразделения снабжения и продаж, что позволяет обеспечивать полный цикл жизни изделий с момента их разработки, до гарантийного и послегарантийного обслуживания. В 2015 году предприятию исполнилось 125 лет. Количество сотрудников — около 900 человек.
Цели проекта:
- создание единой информационной системы для оперативного управления производством;
- обеспечение прозрачности управления производством в подразделениях холдинговой структуры;
- совершенствование системы управления производственным циклом, включая технологическую подготовку производства и управление на уровне цеха.
С 2004 по 2010 годы на предприятии активно развивалась система «КАСКАД», которая постепенно стала полномасштабной системой управления машиностроительным предприятием с охватом функционала от управления конструкторскими данными и детального производственного учёта, до бюджетирования и аналитики. В области управления производством в системе «КАСКАД» был сделан упор на производственный учёт и диспетчирование каждой технологической операции, каждой детали и каждого заказа. В системе «КАСКАД» была достигнута фактически стопроцентная детализация производственного учёта. Фиксировалось абсолютно всё, например, что рабочий в конкретный день совершил ту или иную операцию при изготовлении определённой детали по такому-то изделию для такого-то заказа и по таким-то нормативам. Автоматически формировались сменный рапорт и сводный отчёт по операциям за любой день, накапливались данные о сдельной зарплате за выполнение операции.
Этот функционал успешно работал, однако, в 2012 году, через 7 лет после запуска первого поколения системы «КАСКАД», её дальнейшее развитие на старой технологической платформе стало неэффективно. Базовые информационные технологии ушли вперёд и встал вопрос о переводе системы на новую технологическую платформу.
В качестве платформы для создания информационной системы оперативного управления производством была выбрана система «1С:Предприятие 8». «Это платформа лидирующего российского разработчика и я, как российский промышленник, предпочитаю работать с российскими производителями, — комментирует свой выбор Кирилл Соловейчик, генеральный директор холдинга «ЛЕНПОЛИГРАФМАШ». — И дело не только в политике импортозамещения. Я считаю, что российские промышленные предприятия в любой ситуации должны максимально опираться на российский производственный потенциал и тем самым развивать российских производителей. Российская промышленность должна опираться на российские умы».
Так в 2012 году совместно с компанией «1C» был запущен проект по доработке существовавшей тогда системы «1С:MES Оперативное управление производством» и перенесение в неё хорошо зарекомендовавших себя практик и наработок системы «КАСКАД». В результате создано обновленное решение «1С:MES Оперативное управление производством», которое покрывает все потребности в оперативном управлении производством у предприятий дискретного машиностроения.
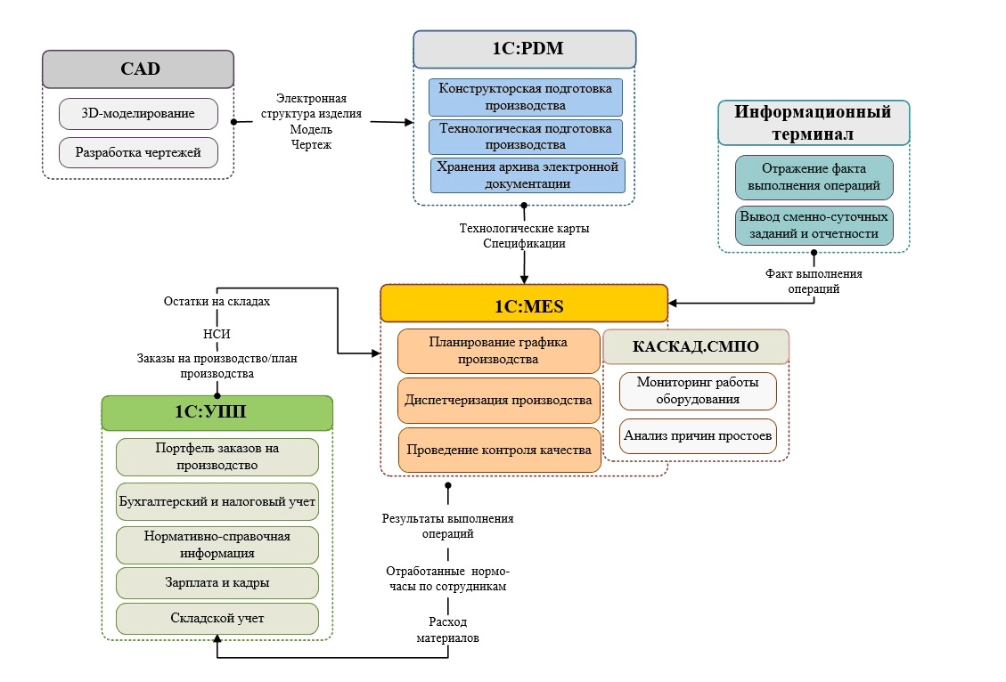
Автоматизированы следующие сегменты управления производством (рис. 1):
- управление данными о технологии производства (маршрутными картами);
- управление портфелем производственных заказов;
- оперативное (цеховое) планирование производства;
- диспетчеризация производства на уровне цеха;
- учёт сдельной оплаты труда;
- сертификация качества сырья и продукции.

Рис. 1. Архитектура системы «1С:MES Оперативное управление производством».
Для покрытия полного жизненного цикла изделия от конструкторских разработок до доставки заказчику необходима продуманная и бесшовная интеграция нескольких систем. Прежде всего — это интеграция системы «1С:MES Оперативное управление производством» с «1С:Предприятие 8. PDM Управление инженерными данными». В 2014 гоуд специалисты компании «КТ-Сегмент» совместно с компаниями «1С» и APPIUS разработали полнофункциональную интеграционную шину, которая обеспечивает взаимодействие между спецификацией изделия, которые содержатся в PDM-системе, и системой оперативного планирования и диспетчирования производства. Спецификация изделия передаётся в MES-систему, где планируется график производства с учётом загрузки оборудования.
Кроме того, проведена интеграция систем «1С:MES Оперативное управление производством» и «1С:Управление производственным предприятием 1.3». Планирование запуска изделия и формирование плана производства происходит в MES-системе, и при этом учитывается информация о материалах на складах, которая находится в «1С:Управление производственным предприятием». В MES-системе формируется позаказный план потребности в материалах, который привязан к срокам производства. Данные о дефиците материалов из MES-системы передаются в «1С:Управление производственным предприятием 1.3», где и происходит их закупка. При поступлении материалов они передаются в производство, и информация об этом появляется в MES-системе и руководители производства видят обеспеченность материалами каждой производственной операции.
Для расчёта заработной платы важно обладать информацией о валовом и/или товарном выпуске. В MES-системе есть данные о времени выполнения операций на конкретных рабочих центрах в разрезе заказов, данные по составу смены, кто из рабочих делал ту или иную операцию. Эти данные передаются в систему «1С:Управление производственным предприятием 1.3», где и происходит расчёт их заработной платы, а также части себестоимости, связанной с трудом работников.

Рис. 2. Интеграция систем производственного дивизиона холдинга «Ленполиграфмаш».
Автоматизировано 100 рабочих мест, около 50 пользователей работают одновременно.
В среднем за месяц вводятся:
- 1200—1300 маршрутных карт;
- около 15 000 технологических операций;
- порядка 5000—6000 отчётов об исполнении операций;
- 5000—6000 документов подсистемы ОТК;
- около 300 приёмно-сдаточных документов;
450—550 сдельных нарядов.
Разработка и опытная эксплуатация системы «1С:MES Оперативное управление производством» опиралась на опыт многих промышленных предприятий. Формирование и развитие методологии ведётся в Санкт-Петербургском политехническом университете Петра Великого (СПбПУ), на кафедре «Процессы управления наукоемкими производствами», профессором и руководителем которой является генеральный директор холдинга «Ленполиграфмаш» Кирилл Соловейчик.
В подсистеме планирования производства учтены особенности формирования укрупнённого плана на крупносерийные детали и корректировки построенных планов (в частности, смена модификации продукции).
Разработана подсистема ОТК, которая:
- автоматизирует учёт результатов контрольных операций;
- хранит историю предъявлений;
- автоматически формирует задания на исправления брака или дополнительные заказы на восполнение брака;
- формирует списание бракованной продукции при обнаружении неисправимого брака или после третьего предъявления.
Также реализован мониторинг текущего состояния работы станков. Для этого используется система «КАСКАД.СМПО», обеспечивающая взаимодействие «1С:Предприятие 8. MES Оперативное управление производством» с производственным оборудованием. В целях оптимизации трудозатрат и повышения оперативности ввода данных рабочие места оборудованы сканерами штрихкодов. Для отражения факта выполнения производственных операций на одном из участков запущен информационный терминал, для которого разработан специальный интерфейс.
Пилотный проект внедрения системы «1С:MES Оперативное управление производством» проходил в подразделении «ЛПМ-Механика» и позволил опробовать систему на изделиях с коротким производственным циклом. Далее проводился планомерный охват остальных подразделений холдинга «Ленполиграфмаш», задействованных в производстве изделий. Были автоматизированы 6 средних и малых производственных компаний промышленного дивизиона, которые выпускают различную номенклатуру продукции: полиграфическое оборудование для оснащения малых и средних типографий, светодиодную технику, оборудование для пищевой промышленности и организаций общественного питания, изделий из пластмасс, мебели. В ходе внедрения в системе «1С:Предприятие 8. MES Оперативное управление производством» была учтена особенность каждого производства.
Построена система управления производственным циклом, учёт производства на предприятиях холдинга «Ленполиграфмаш» стал прозрачным и понятным. Один из важных результатов проекта — актуализация нормативно-справочной информации. Создание системы планирования производства позволило выявить все неявные ошибки ведения учёта оборудования, а также конструкторско-технологической подготовки — прежде всего конструкторского состава изделий и содержания технологического процесса, как в части состава и последовательности технологических операций, так и в части нормирования.
Количественные результаты построения системы оперативного управления производством:
- повышение ритмичности, сокращение количества незапланированных разрывов партий на 15%;
- сокращение необоснованного времени простоя производственного оборудования на 20%;
- сокращение среднего времени выпуска изделий на 10%;
- сокращение времени на переналадку оборудования в среднем на 15%.
В 2015 году дальнейшее развитие системы «1С:MES Оперативное управление производством» было полностью передано одной из компаний холдинга «ЛЕНПОЛИГРАФМАШ» — «КТ-Сегмент».