Группа компаний FESCO построила единуюю информационную систему электронного документооборота на базе «1С:Документооборот 8 КОРП», чтобы централизовать, оптимизировать и повысить эффективность процессов ведению реестрового учета объектов недвижимости и управлению договорами аренды. В результате проекта создан электронный архив по всем документам группы компаний (2 млн документов), автоматизированы бизнес-процессы по обработке входящих и исходящих документов и дальнейшей их маршрутизацией. Настроена интеграция с «1С:Зарплата и управление персоналом» — реализованы функции личного кабинета сотрудника для целей кадрового учета, а также интеграция с ABBYY для распознавания документов. Организован оперативный доступ (в режиме реального времени) к сведениям об объектах недвижимости.
FESCO — одна из крупнейших частных транспортно-логистических компаний в России с активами в сфере портового, железнодорожного и интегрированного логистического бизнеса. Диверсифицированный портфель активов позволяет осуществлять доставку грузов «от двери до двери» и контролировать все этапы интермодальной транспортной цепочки. Большая часть операций сосредоточена на Дальнем Востоке России, что позволяет получать дополнительные преимущества от участия в торговых операциях между Россией и странами Азии.
Для повышения управляемости бизнеса транспортная группа компании «FESCO» создала единый центр обслуживания, который взял на себя сервисные функции по ведению бухгалтерского обслуживания, расчета З/П, кадрового учета, документооборота с контрагентами, включая иностранные компании и между организациями холдинга. Для автоматизации таких процессов предприятия было принято решение о внедрении единой информационной системы электронного документооборота на базе ПП «1С:Документооборот 8 КОРП».
Цели проекта:
- централизовать, оптимизировать и повысить эффективность бизнес-процессов в группе компаний;
- повысить эффективность управления ГК;
- улучшить качество и скорость обслуживания контрагентов;
- снизить операционные издержки;
- получить конкурентные преимущества ГК «FESCO».
Для достижения поставленных целей, необходимо выполнить следующие задачи:
- внедрить новую информационную систему, обеспечивающую единые стандарты ведения бухгалтерского учета, кадровый документооборот, управление персоналом;
- создать электронный архив первичных документов, договоров для повышения производительности учетных служб в территориально-распределенной компании;
- централизовать и унифицировать процессы компании для сокращения неэффективных операций;
- снизить трудозатраты на ведение рутинных операций и влияние человеческого фактора.
Чтобы повысить эффективность операционной деятельности в рамках создания общего центра обслуживания (ОЦО), в группе компании FESCO была поставлена задача внедрить систему электронного архива (ЭрАл) документов в ООО «Сервисный Центр FESCO», а также автоматизировать процессы кадрового и бухгалтерского обслуживания. В качестве основного решения для автоматизации было выбрано решение «1С:Документооборот 8 КОРП», которое наиболее соответствовало требованиям в качестве ВРМ-основы для построения системы.
Единая информационная система электронного документооборота построена на базе решения «1С:Документооборот 8 КОРП». Автоматизированы следующие функции:
- ЭДО с контрагентами.
- Делопроизводство:
- учет и хранение документов;
- ведение номенклатуры дел;
- учет и контроль исполнения поручений;
- учет рабочего времени;
- учет договоров;
- работа с обращениями граждан.

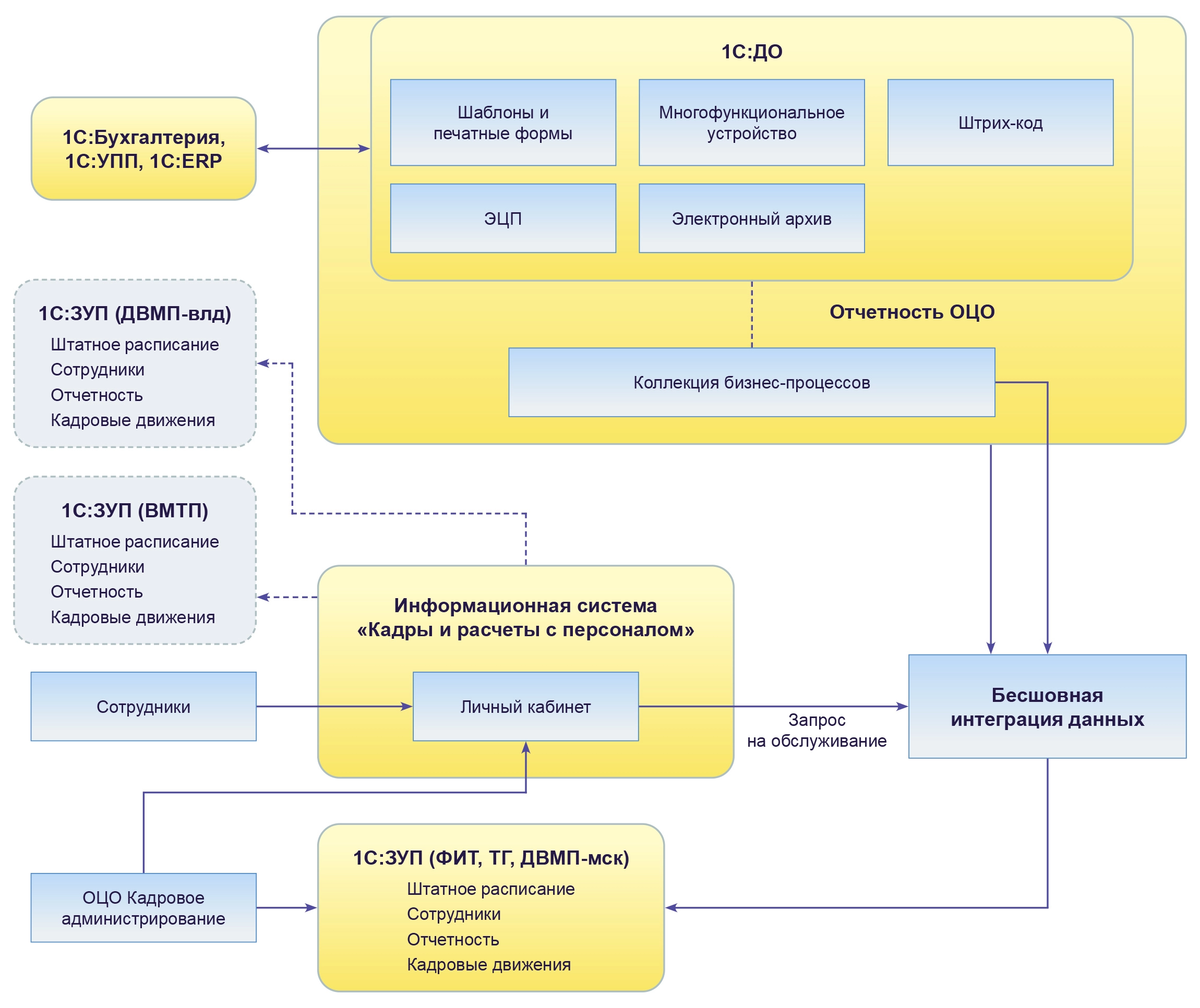
Схема архитектуры системы
Пояснения к схеме:
ДВМП влд — Дальневосточный морской порт, офис в Владивостоке.
ВМПТ — Восточное морское пароходство.
ФИТ — подразделение Феско ИТ.
ТГ — Торговая компания.
ДВМП мск — Дальневосточный морской порт, московский офис.
Система реализована в клиент-серверной (трехзвенной) архитектуре, в которой необходимы:
- сервер приложений (AS) — несет следующую функциональную нагрузку:
- поддержка серверной части «1С:Предприятия 8.3»;
- поддержка ключа защиты сервера «1С:Предприятия 8.3» и сетевого ключа защиты пользовательских лицензий;
- поддержка регламентных процедур администрирования «1С:Предприятия»;
- сервер баз данных (DS) — несет следующую функциональную нагрузку:
- поддержка СУБД;
- хранение базы данных;
- поддержка регламентных процедур администрирования СУБД;
- веб-сервер (WS) — несет следующую функциональную нагрузку:
- обеспечение функционирования клиентской части «1С:Документооборот 8 КОРП» с использованием веб-приложения;
- обеспечение функционирования web-сервисов «1С:Документооборот 8 КОРП»;
- сервер лицензирования (LS), несущую следующую функциональную нагрузку:
- поддержка клиентских подключений к серверу «1С:Предприятие» с использованием программных лицензий.
СХД — несет следующую функциональную нагрузку;
- хранение файлов отсканированных изображений документов ЭА.
Сервер приложений реализуется как кластер из 4-х серверов:
- AS1 + AS2 — несет следующую функциональную нагрузку:
- обработка пользовательских сеансов «1С:Документооборот 8 КОРП».
- AS3 + AS4 — несет следующую функциональную нагрузку:
- обработка регламентных заданий «1С:Документооборот 8 КОРП»;
- обработка запросов к веб-сервисам «1С:Документооборот 8 КОРП».
Взаимодействие между «1С:Документооборот 8 КОРП» и ВУС осуществляется с использованием веб-сервисов и общих ресурсов для обмена файлами.
Для обеспечения взаимодействия систем через веб-сервисы необходимо наличие веб-сервера (-ов), на котором (-ых) публикуются веб-сервисы «1С:Документооборот 8 КОРП» и ВУС на платформе 1С.
В целях обеспечения отказоустойчивости каждый узел системы (AS, DS, WS, LS) должен быть развернут в кластере из как минимум 2 физических компьютеров. Кластеризация обеспечивается:
- для AS и LS — средствами серверной компоненты платформы «1С:Предприятие 8.3 КОРП»
- для DS — средствами СУБД Microsoft SQL Server;
- для WS — при помощи Network Load Balancing (NLB).
- при помощи средств виртуализации достигается балансировка нагрузки между AS и WS.

Общая схема технической архитектуры информационной системы
В рамках проекта необходимо было спроектировать, настроить и внедрить автоматизированную систему для комплексного решения следующих бизнес-задач:
- организация наполнения, хранения, поиска и извлечения электронных образов документов, формирующих электронный архив компании;
- организация процессов обработки документов, поступивших в электронный архив, маршрутизация документов;
- мониторинг и анализ исполнения процессов, измерение времени и качества обработки документов.
В процессе внедрения было:
- проведено обследование;
- разработаны и адаптированы формы внутренних документов, форма списков документов;
- настроены процессы, учитывающие жизненный цикл по выбранным видам документов;
- настроено автоматическое заполнение печатных форм документов;
- разработан механизм уникального штрихкодирования документов;
- был доработан типовой функционал системы:
- автоподстановки,
- создание обработчиков, бизнес-событий, дополнительных отчетов;
- разработаны новые справочники, регистры, отчеты, журналы передачи;
- изменен функционал карточек внутренних документов, процессов и задач;
- реализован функционал предпросмотра файлов из карточки документа и задачи;
- форма задачи исполнения, для документов, поступивших через потоковое сканирование;
- разработаны инструкции по документам и процессам;
- значительно доработана система прав, загружены необходимые справочники из информационных систем «1С:Управление холдингом 8», «1С:Бухгалтерия 8», «1С:ERP Управление предприятием», «1С:Управление торговлей 8» и «1С:Зарплата и управление персоналом 8»;
- создана информационная среда для восстановления архива документов за последние 3 года;
- настроена интеграция с «1С:Управление холдингом 8», «1С:Бухгалтерия 8», «1С:Управление торговлей 8» и «1С:Зарплата и управление персоналом 8»,;
- настроена интеграция с Abbyy Recognition Server и Abbyy FlexiCapture и c сайтом;
- проведено очное обучение сотрудников компании;
- осуществлена поддержка в опытно-промышленной эксплуатации в необходимом объеме;
- разработан и настроен личный кабинет сотрудника;
- разработана интеграция с личным кабинетом клиента MY.FESCO.
- Создан электронный архив по всем документам группы компаний (2 млн документов).
- Автоматизированы бизнес-процессы по обработке входящих и исходящих документов фронт офисом ОЦО и дальнейшей их маршрутизацией.
- Автоматизирована работа 1500 пользователей.
- Осуществлена интеграция с «1С:Зарплата и управление персоналом» — реализованы функции личного кабинета сотрудника для целей кадрового учета.
- Настроена интеграция с ABBYY для распознавания документов.
- Настроена интеграция с системами оперативного учета и с бухгалтерскими системами.
- Созданы инструменты для автоматического формирования пакетов подтверждающих документов по НДС 0%.
- Решены вопросы масштабируемости системы и параллельности работы.