Зеленецкая птицефабрика построила автоматизированную систему учета на базе «1C:ERP Управление предприятием». Автоматизированы казначейство и регламентированный учет, оперативный учет складских операций,и производственный учет, управление птицеводством и свиноводством, управление продажами и закупками, расчет зарплаты. Также спроектирована и внедрена интеграционная архитектура целевого ИТ-ландшафта. Теперь управленческая отчетность формируется на 25% быстрее. Сроки исполнения заказов сократились на 10%.
АО «Птицефабрика Зеленецкая» — крупнейший сельхозпроизводитель Республики Коми. Предприятие представляет собой агропромышленный холдинг с замкнутым производственным циклом: производство комбикормов, выращивание бройлеров и свиней, производство яйца, переработка мяса и реализация готовой продукции через собственную торговую сеть.
Основная цель проекта — цифровая трансформация предприятия на базе флагманского решения вендора «1С:ERP Управление предприятием», с учетом отраслевой специфики и использованием отраслевых модулей.
Задачи проекта:
- оптимизация производственных процессов предприятия;
- оперативное получение актуальной информации из системы для принятия своевременных управленческих решений;
- повышение управляемости и эффективности бизнеса;
- освобождение человеческих ресурсов от рутинных задач;
- интеграция разрозненных систем.
Основной системой оперативного и производственного учета на предприятии была устаревшая конфигурация «1С:Управление сельскохозяйственным предприятием». На момент старта проекта уже было известно, что данное отраслевое решение снимается с поддержки вендором 30 апреля 2022 года.
В целом, данная конфигурация перестала покрывать потребности динамично развивающегося птицеводческого предприятия в части отраслевого, производственного и бухгалтерского учета. Часть процессов была не автоматизирована, велась вручную «на бумаге».
Одной из основных потребностей бухгалтерского департамента было наличие в системе новых Федеральных стандартов бухгалтерского учета (таких как: ФСБУ 6/2020 «Основные средства», ФСБУ 25/2018 «Бухгалтерский учет аренды», ФСБУ 5/2019 «Запасы»). Учет зарплаты и кадров вели в общей информационной системе, что не позволяло обеспечить сохранность персонифицированных данных сотрудников. Предприятию требовалось целостное обновление ландшафта ИТ-систем.

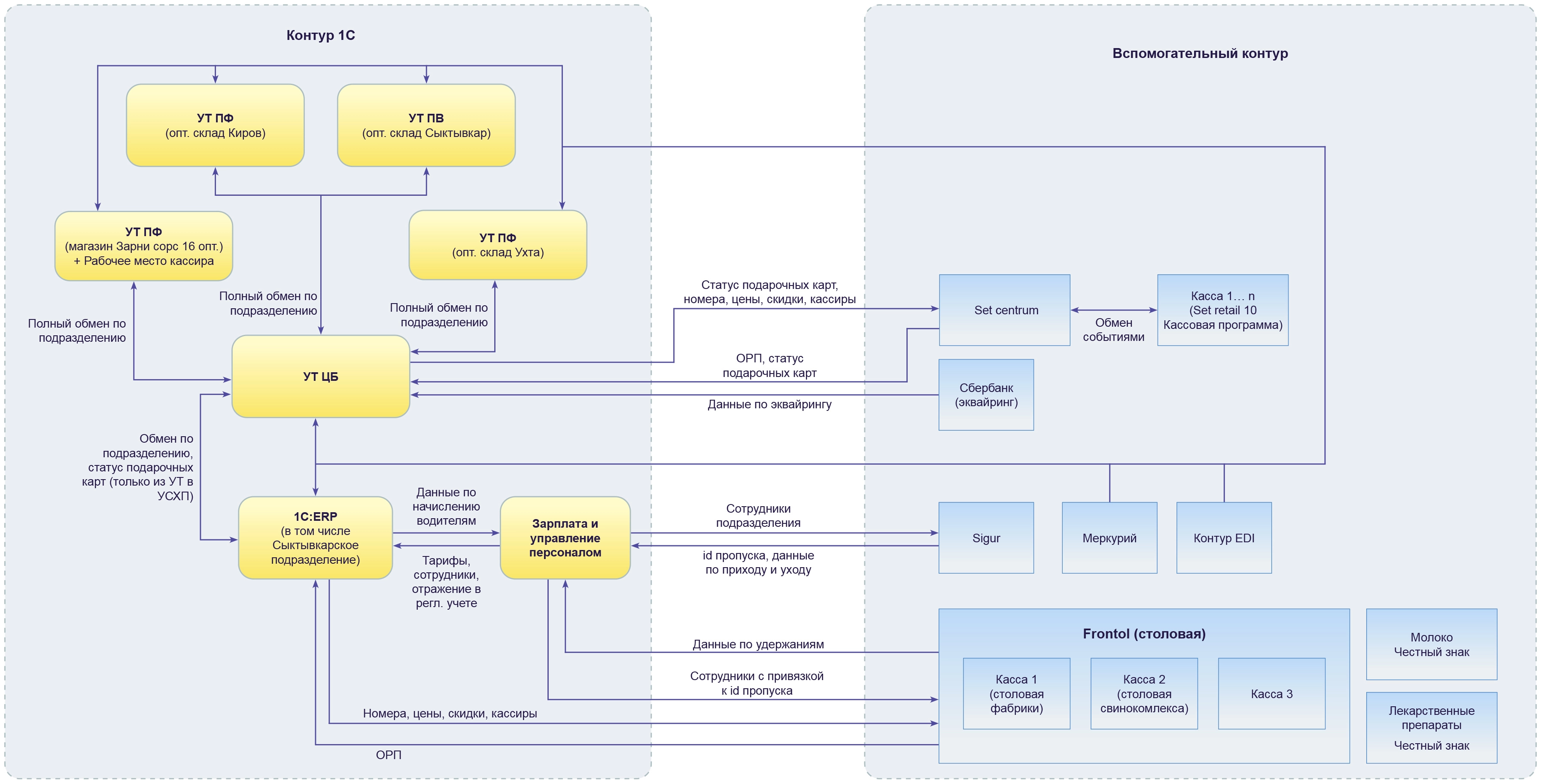
В ходе концептуального проектирования была разработана логическая модель автоматизированных систем, которая представлена двумя контурами:
- Основной контур — системы семейства 1С: распределенные информационные базы 1С:
- «1С:Управление торговлей»;
- «1С:ERP Управление предприятием» (плюс отраслевые модули: «1С:Управление автотранспортом. Модуль для 1С:ERP», «1С:Птицеводство 2. Модуль для 1С:ERP», «1С:Агропромышленный комплекс. Модуль для 1С:ERP и 1С:КА2»);
- «1С:Зарплата и управление персоналом ПРОФ2.
- Вспомогательный контур — прочие системы: кассовые аппараты на базе Set retail, Frontol (столовая), Сбербанк (эквайринг), EDI, Sigur, Меркурий, Честный знак (молоко и лекарственные препараты).
В составе Интеграционной модели с производственным оборудованием представлены: ТСД Cleverence, упаковочные машины «Bizerba» и «DIGI», а также весы с печатью этикеток «Масса-К» и «Штрих-М».

Логическая модель АС
У предприятия порядка 70 розничных точек. В рамках проекта нужно было без серьезных рисков интегрировать новые конфигурации и модули в исторический ИТ-ландшафт, в том числе реализовав двухстороннюю интеграцию «1С:ERP Управление предприятием», ред. 2.5 — «1С:Управление торговлей» с использованием новых правил конвертации версии 3.0.
В результате реализована самая актуальная технология обмена данными между современными конфигурациями «1С». Обмен через универсальный формат EnterpriseData — принципиальное отличие новой технологии «1С:Конвертации данных», ред. 3.0. Процесс адаптации под нужды компании-заказчика и внедрения новых правил конвертации 3.0 был реализован в крайне сжатые сроки (3 месяца).
Уникальная составляющая проекта заключается также в том, что команда полностью перезапустила ИТ-ландшафт крупнейшего монополиста Республики Коми в сфере птицеводства.
Ускорилось получение отчетности
Сократились сроки исполнения заказов
Выросла скорость обработки заказов
В результате проекта автоматизированы следующие функциональные блоки:
Казначейство — учет безналичных денежных средств, учет наличных денежных средств, обмен с банком, учет кредитов и займов, управление взаиморасчетами, управление кредиторской задолженностью, формирование кредитных лимитов, анализ дебиторской задолженности.
Оперативный учет складских операций — оформление приемки номенклатуры, оформление отгрузки номенклатуры, оформление переупаковки номенклатуры, учет спец. одежды и инвентаря, пересортица, вспомогательное производство (швейный цех, строительный цех, РММ (ремонтно-механические мастерские)), учет возвратной тары, операции с подотчетными лицами, оформление расхождений при поступлении и реализации, оформление возврата товаров от грузополучателей, складская отчетность.
Производственный учет — ресурсные спецификации, замена материалов, оформление производства без заказа, оформление заказа на производство, плановые калькуляции, контроль рецептурного состава, отражение выпуска вспомогательных производств, отражение утилизации отходов и неисправимого брака на затраты, прослеживаемость партий, формирование заказа на перемещение/закупку, производственная отчетность.
Управление птицеводством — планирование в птицеводстве, поступление и посадка птицы, сбор и сортировка яйца, инкубация и перекладка яйца, вывод молодняка, выращивание птицы, отражение в бух.учете (реализация и забой птицы), ведение учета в головах и кг, ведение учета по залам, отраслевая отчетность.
Управление свиноводством — использование группового учета, учет движения животных, осеменение, опорос, отъем, взвешивание животных, автоматическое формирование документов в рег. учете на основании отраслевых документов, отражение выпуска продукции в свиноводстве, движение ветеринарных препаратов, отраслевая отчетность.
Управление продажами — договорные отношения с клиентом, претензии клиентов, сегменты клиентов, использование заказа клиента, использование счета на оплату, оформление заказа клиента, оформление реализации товаров и услуг, оформление акта о расхождениях после реализации (ТОРГ2), оформление документа «Корректировка реализации», оформление документа «Возврат товаров от клиента», установка цен номенклатуры, настройка синхронизации данных с «1С:Управление торговлей» при помощи «1С:Конвертация данных», ред. 3.0, розничные продажи, сверка взаиморасчетов с покупателями, аналитические отчеты по продажам.
Управление закупками — оформление заказа поставщику, отслеживание статуса заказа поставщику, оформление поставки товаров от поставщика, оформление импортных товаров, анализ остатков по срокам годности, поступление доп. расходов, возврат товаров поставщику, контроль остатков, учет спец. одежды и инвентаря, взаиморасчеты с поставщиками, подотчетные лица, возвратная тара, расхождение при приемке/отгрузке, учет затрат.
Регламентированный учет — учет спец. одежды, учет затрат, затраты столовой, авансовые отчеты, ВНА, резервы, план счетов, зачисление заработной платы, контроль остатков, регламентированная отчетность.
Зарплата и управление персоналом — приемы, переводы, увольнения, неоплачиваемые отсутствия, оплачиваемые отсутствия, состав основных начислений, состав дополнительных начислений, оплата питания (загрузка данных, начисление, удержание, проверки), расчет аванса, загрузка аванса для торговли, состав основных удержаний, материальная помощь, договор гражданско-правового характера (ГПХ), выплата подарков и призов, графики работы сотрудников, штатное расписание (ШР), выплата заработной платы, распределения затрат по магазинам. Основной заработок, распределения затрат по магазинам. Премии, распределения затрат по магазинам. Сверхурочная работа, распределение оплаты труда строителей по объектам, распределение затрат по цехам, отражение заработной платы в бухгалтерском учете, резервы отпусков, дополнительные печатные формы, загрузка сумм премий, электронный табель. Загрузка, ввод и проверка, электронный табель. ПФ, рассылка отчета о неявках, рассылка расчетных листков, обмен с системой учета пропусков при приеме.
Управление автотранспортом — учет транспортных средств, ведение, согласование и контроль заявок на автотранспорт, учет затрат на автотранспорт, учет ГСМ, учет рабочего времени водителей, интеграция с системой спутникового мониторинга для контроля маршрутов движения транспортных средств, их пробега и контроля за расходом топлива, автоматическая загрузка данных по водителям из «1С:Зарплата и управление персоналом ПРОФ», АРМ Врача.
Также была спроектирована и внедрена интеграционная архитектура целевого ИТ-ландшафта.
Экономический эффект от внедрения:
- Ускорение получения управленческой отчетности — 25%.
- Сокращение сроков исполнения заказов / оказания услуг — 10%.
- Ускорение обработки заказов — 10%.