Корпорация «Тактическое ракетное вооружение» перевела систему финансово-экономического управления и единого расчетно-кассового центра на отечественное программное обеспечение на базе «1С:Управление холдингом». Проект был направлен на создание единой и эффективной системы, которая позволяет управлять бизнес-процессами группы предприятий (40 компаний). В рамках проекта создана единая система бюджетирования и корпоративной отчетности, единого расчетно-кассового центра и управления нормативно-справочной информацией. Внедренная система позволила быстрее на 25% получать отчетность за счет исключения дополнительных ночных обменов между модулями системы и лучшиго взаимодействия подсистем. Операционные и административные расходы снизились на 10%, а зависимость от зарубежного ПО уменьшилась на 95%.
АО «Корпорация «Тактическое ракетное вооружение» (АО «КТРВ) занимается разработкой, производством, модернизацией комплексов авиационного высокоточного оружия классов «воздух-поверхность», «воздух-воздух» и унифицированных систем морского вооружения, отечественной ракетно-космической техники и радиоэлектронного оборудования, а также продукции созданной на основе технологий двойного назначения в сферах аэрокосмических, информационных технологий и возобновляемой энергетики.
Основная цель проекта: обеспечить централизацию системы бюджетирования, корпоративной отчетности, единого расчетно-кассового центра и управления нормативно-справочной информацией. Это позволит предприятиям перейти с использования западного ПО на отечественный продукт и повысит оперативность, надежность и самостоятельность в ведении бизнеса.
В рамках проекта были поставлены следующие задачи:
- Автоматизировать ключевые разделы учета:
- бюджетирование и корпоративная отчетность,
- единый расчетно-кассовый центр,
- управление нормативно-справочной информацией.
- Автоматизировать процессы контроля и согласования расходования денежных средств.
- Автоматизировать систему сбора, систематизации и управления данными бюджетирования.
- Организовать процессы управления мастер-данными, нормативно-справочной информацией.
- Реализовать интеграцию со смежными системами.
До старта проекта заказчик использовал устаревшую версию зарубежной системной платформы. Переход на новую версию платформы невозможен. Сопровождение системы и исправление программных ошибок было затруднено. Использование современных операционных систем и прикладного ПО на удаленных рабочих местах пользователей ограничено. Повышение уровня защиты данных было невозможно.
Необходимо было решить следующие проблемы:
- Провести комплексное обновление серверного оборудования.
- Перейти на современную платформу.
- Отказаться от использования иностранного программного и аппаратного обеспечения.
- Реализовать возможность сквозной интеграции корпоративных систем с ERP-системами дочерних обществ.
Реализацию проекта осуществила компания АО «ТРВ-Инжиниринг» с участием партнера фирмы «1С» ООО «Градум».
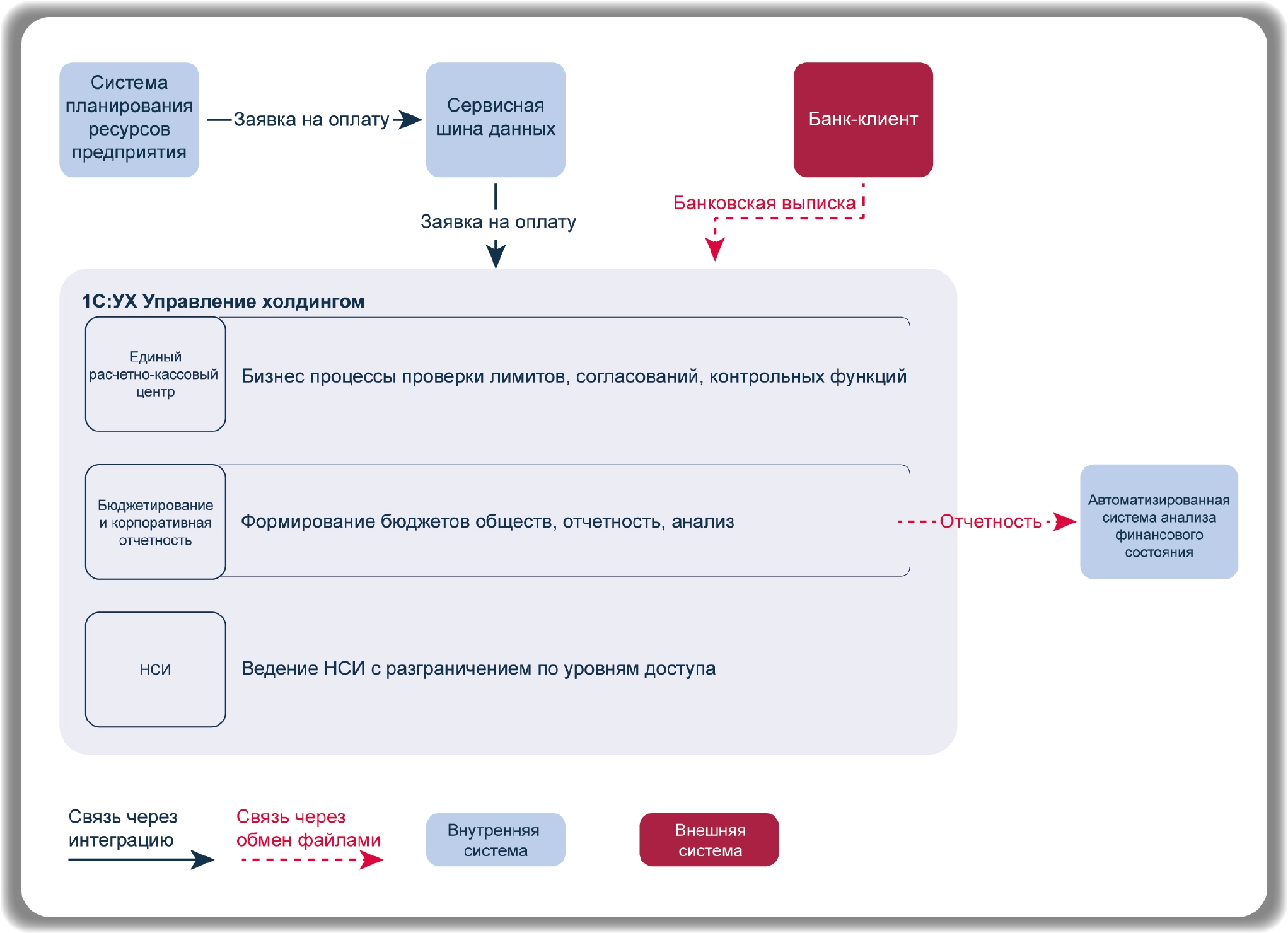
Единая система бюджетирования и корпоративной отчетности, единого расчетно-кассового центра и управления нормативно-справочной информацие построена на базе «1С:Управление холдингом».
В программном продукте «1С:Управление холдингом» реализованы модули «Казначейство», «Бюджетирование и корпоративная отчетность» и модуль по управлению НСИ. Обеспечена интеграция заявок на оплату в «1С:Управление холдингом». Происходит выполнение всех функций казначейства в едином расчетно-кассовом центре. Формируется план-фактная отчетность с возможностью выгрузки для внешних пользователей.
Автоматизированы ключевые разделы учета:
- Управление нормативно-справочной информацией:
- в рамках автоматизации были созданы недостающие справочники;
- настроены разграничения по правам доступа на ведение локальной и общей НСИ;
- обеспечены механизмы быстрого импорта данных;
- организованы контроли на уникальность НСИ.
- Бюджетирование и корпоративная отчетность:
- в рамках автоматизации было настроено 43 формы бюджетов;
- бюджетная модель в «1С: УХ» позволила осуществлять:
- планирование,
- прогнозирование,
- анализ план-факт отклонений.
В дальнейшем планируется развивать систему и обеспечить формирование форм планов долгосрочного развития.
- Единый расчетно-кассовый центр. Автоматизация единого расчетного центра, позволила:
- выполнять централизованный контроль и осуществление платежей по группе компаний;
- формировать оперативную индивидуальную и сводную отчетность по компаниям группы;
- наглядно управлять процессами согласования.
- Автоматизированы процессы контроля и согласования расходования денежных средств. (интеграция с PIX BI).

Схема архитектуры
- Интеграция с отечественной системой бизнес-анализа. Обеспечивает комплексный анализ бизнес-данных и поддержку принятия управленческих решений на основе глубокого понимания бизнес-процессов.
- Использование технологии RPA для параллельной работы в исторической и внедряемой системе на время операционного переходного этапа (ОПЭ). Роботизированные процессы позволяют автоматизировать выполнение типовых задач, обеспечивая непрерывность работы и минимизацию ошибок при переходе между системами.
- Реализация подсистемы переноса настроек бюджетной модели между информационными базами 1С. Обеспечивает возможность наращивания функциональности бюджетной модели и расширения орг. периметра внедрения в процессе ОПЭ.
Сокращение трудозатрат в подразделениях
Снижение зависимости от зарубежного ПО
В рамках проекта была реализована единая система бюджетирования и корпоративной отчетности, единого расчетно-кассового центра и управления нормативно-справочной информацией на базе «1С:Управление холдингом».
В результате проекта компания получила ряд преимуществ, которые позволили оптимизировать учетные функции.
- Ускорение получения отчетности. Внедренная система позволила быстрее получать отчетность за счет исключения дополнительных ночных обменов между модулями системы и лучшим взаимодействием подсистем.
- Гибкость настроек прав доступа. Функции настройки прав доступа в новой системе позволяют более гибко осуществлять предоставление доступов к системе для пользователей.
- Удобный интерфейс для пользователей
Экономический эффект:
- сокращение трудозатрат в подразделениях: 15%;
- ускорение получения управленческой отчетности: 25%;
- сокращение операционных и административных расходов: 10%;
- снижение зависимости от зарубежного ПО: 95%.
