Парк развлечений «Остров Мечты» построил комплексную информационную систему управления на базе «1С:Корпорация» и отраслевых решений для операционной деятельности. Процесс автоматизации длился 17 месяцев, работы шли одновременно со строительством зданий и прокладыванием коммуникаций парка. За это время специалисты Corpsoft24 спроектировали и реализовали систему, автоматизировали 9 функциональных областей и более 150 бизнес-процессов: управление арендой недвижимости, техническое обслуживание и ремонт оборудования, управление персоналом, бухгалтерский и налоговый учет, начисление заработной платы, бюджетирование, казначейство, управление договорами и закупками, складской учет, розничная торговля. В результате внедрения в компании в два раза быстрее согласовываются договоры, затраты на канцелярские принадлежности снизились на 20%, в 4 раза быстрее формируется управленческая отчетность.
«Остров Мечты» — первый в России и крупнейший в Европе крытый парк развлечений на площади более 100 га. На его территории функционирует самый крупный крытый тематический парк в Европе. В состав развлекательного комплекса входит кинотеатр на 17 залов и концертный зал на более 3,5 тысяч мест. Также на «Острове Мечты» есть накрытое семью стеклянными куполами пространство городского променада с магазинами, ресторанами, кафе, концертным залом и кинотеатром. Все эти пространства объединяет благоустроенный ландшафтный парк с зонами для активного отдыха и релаксации.
Цель проекта — создать и внедрить комплексную информационную систему управления парком (КИСУП) в открывающемся парке развлечений «Остров Мечты». Внедряемая КИСУП должна обеспечить решение следующих задач:
- создать единое защищенное информационное пространство при осуществлении операционной и финансовой деятельности парка развлечений;
- организовать взаимодействия между отделами и структурными подразделениями в группе компаний с использованием средств системы;
- повысить посещаемость парка за счет создания программ лояльности для посетителей;
- ускорить бизнес-процессы сбора, обработки и движения первичных учетных данных;
- ежедневно контролироать финансовые потоки парка;
- эффективно использовать торгово-развлекательный комплекс для возврата инвестиций;
- повысить управляемость бизнеса за счет автоматизации контроля исполнительной дисциплины персонала;
- повысить производительность труда в компании за счет сокращения непроизводственных затрат и издержек;
- получать актуальную информацию о производственной и финансово-хозяйственной деятельности для оперативной оценки эффективности работы и принятия управленческих решений.
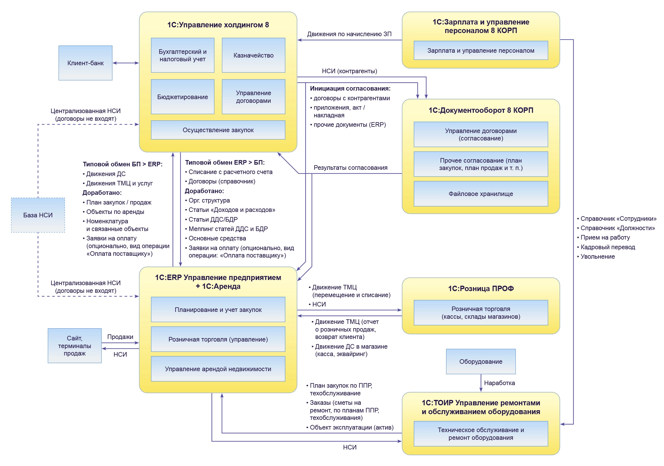
Для решения поставленных задач было принято решение об использовании в качестве ядра информационной системы программного комплекса «1С:Корпорация» в составе следующих продуктов: «1С:Управление холдингом 8», «1С:ERP», «1С:Зарплата и управление персоналом КОРП» и «1С:Документооборот КОРП», а также использовать отраслевые решения для операционной деятельности:
- «1С:Аренда и управление недвижимостью. Модуль для 1С:ERP»,
- «1С:ТОИР Управление ремонтами и обслуживанием оборудования 2 КОРП»
- «1С:Розница 8 Проф».
До старта проекта в компании использовали программные продукты «1С:Бухгалтерия 8 Проф» и «1С:Зарплата и управление персоналом 8 Проф» версии 2.5. Для финансового планирования и управленческой отчетности использовали таблицы Microsoft Excel. Для учета и согласования договоров в компании использовали стороннее решение.
Шло интенсивное строительство объектов парка и его инфраструктуры. Штат специалистов не был укомплектован полностью.
Проект внедрения комплексной информационной системы управления парком был осуществлен в 3 очереди:
- Внедрение бухгалтерского и налогового учета на базе «1С:Управление холдингом 8» и кадрового делопроизводства и расчета заработной платы в «1С:Зарплата и управление персоналом 8 КОРП».
- Внедрение системы электронного документоборота на базе «1С:Документооборот 8 КОРП», розничной торговли на базе «1С:Розница 8 Проф», централизованного казначейства на базе «1С:Управление холдингом 8», управления персоналом на базе «1С:Зарплата и управление персоналом 8 КОРП», выполнена интеграция между решениями, входящими в состав «1С:Корпорации», и со сторонними системами.
- Внедрение подсистемы бюджетирования на базе «1С:Управление холдингом 8», управления закупками, складами, движением ТМЦ, управления производством на базе «1С:ERP Управление предприятием», управления арендой на базе «1С:Аренда и управление недвижимостью. Модуль для 1С:ERP», обслуживания оборудования на базе «1С:ТОИР Управление ремонтами и обслуживанием оборудования», выполнена интеграция с оборудованием.
Масштаб проекта:
- кол-во единых справочников в системе: более 25;
- кол-во автоматизированных бизнес-процессов: более 150;
- кол-во двухсторонних интеграций: с 5-ю внешними системами;
- кол-во торговых точек: более 50.

Функциональная схема интеграции решений на базе платформы «1С:Предприятие 8.3 КОРП»
Уникальностью проекта является, то что одновременно со строительством парка развлечений, набором персонала, включая руководителей подразделений, команда заказчика и исполнителя описала бизнес-процессы по управлению и операционной деятельности компании. При формировании регламентов и описании бизнес-процессов, которые подлежат автоматизации, заказчик ориентировался на использование типового функционала программных продуктов «1С».
Особенностью проекта является объем интеграции между программными продуктами на базе платформы «1С:Предприятие 8 КОРП» в количестве семи штук, а также интеграция с другими информационными системами парка, интеграция с торговым оборудованием.
Ускорилось согласование договоров
Снизились затраты на канцелярские принадлежности
Ускорилось формирование управленческой отчетности
Ввод в промышленную эксплуатацию комплексной информационной системы управления парком развлечений в январе 2020 года позволил начать эксплуатацию парка в феврале 2020 года. В результате проекта были решены следующие задачи:
- создано единое информационное пространство для работы всех подразделений парка развлечений;
- оптимизированы бизнес-процессы компании;
- выполнены требования законодательства для розничной торговли, бухгалтерского учета и налоговой отчетности, кадрового учета, начислений и расчетов с персоналом;
- автоматизирована работа по управлению персоналом в части подбора и обучение персонала, охраны труда;
- автоматизировано управление недвижимостью, арендой, оборудованием парка;
- настроена двухсторонняя интеграция между решениями «1С:Корпорация» на базе платформы «1С:Предприятие 8.3 КОРП» и другими отраслевыми решениями «1С:Предприятие 8»;
- настроена интеграция с торговым оборудованием;
- выполнена интеграция с сайтом парка на базе «1С-Битрикс»;
- выполнена интеграция с билетной системой;
- выполнена интеграция с системой лояльности клиентов и CRM.
В результате внедрения «1С:Корпорация» и отраслевых решений заказчик:
- ускорил согласование договоров в 2 раза,
- сократил затраты на канцелярские принадлежности на 20%,
- обеспечил 100% загрузку аттракционов парка,
- в 4 раза быстрее получает управленческую отчетность.